Breadcrumbs

Versionsnummern vergeben

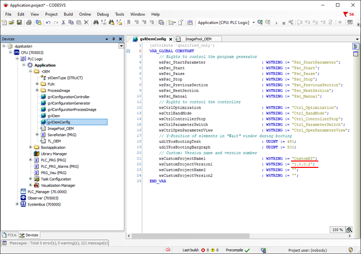
Um das Projekt nach einem eigenen Konzept zu versionieren, steht in der globalen Variablenliste ‘gvlOemConfig' ein gesonderter Bereich zur Verfügung. Hier können zwei Projektnamen und zwei Versionsnummern eingetragen werden.

image-20231110-083022.png

In der Geräteinfo unter Visualisierung werden dann diese beiden Informationen angezeigt.

image-20231110-083136.png

Die gleiche Information kann auch im Web Cockpit unter Device info > PLC application > Versions eingesehen werden.

image-20231110-083304.png